行业动态
学习 | 教你如何制作小程序
2023-09-12

     去年小程序火了一把,现在也还在火,于是乎,我也想跟上“社会的步伐”。自学小程序成才。研究了两天,制作了一个简单的小相册的小程序,正在审核中,待通过后就可以内置在这个公众号里了。

      不知道你期待不期待,我是挺期待的。毕竟人生中的**个小程序。

      其制作过程是挺复杂的,我争取在这篇文章里用通俗易懂的语言跟大家讲明白。

    简单来说有三步:

    1.申请小程序的账号。

    2.制作小程序。

    3.上传小程序。

    我们一步一步来。首先,申请的网站:mp.weixin.qq.com。其实就是申请公众号的网站,只不过在选择类型时,你要选“小程序”。有一个邮箱就可以申请了。

然后,我们还需要安装一个制作工具,官方的

:微信开发者工具。地址:https://developers.weixin.qq.com/miniprogram/dev/devtools/download.html

微信开发者工具

是程序员会使用的工具,而我不会编程,所以完全不会制作,于是只有借助第三方服务平台。我选择了这个平台:http://www.jisuapp.cn/。也是摸索了很久才制作好一个小程序。

关键的步骤:把制作好的小程序打包,压缩,下载到本地保存起来。

最后打开微信开发者工具,界面如下:

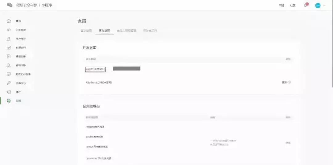
这个APPID就是你申请的小程序账号的设置中,可以找到:

项目目录就是保存在本地的小程序文件夹。第三方下载的小程序需要解压出来,得到一个文件夹。

填写完毕后,打开制作工具,一般而言不用修改了(因为你已经在第三方平台做好了的),直接上传就OK了。

最后回到自己的小程序账号管理界面,提交,等待审核。

   我估计自己讲得太快了,说得简单了。因为我怕说复杂了,大家都不愿意去尝试制作。如果有哪里没有明白的地方,请下方留言问我,知无不答。

    我觉得最重要的是要记住小程序的流程和逻辑。


1063568276